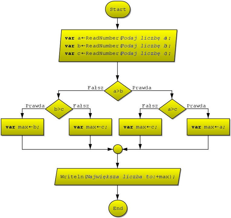
Lista kroków:
- Wprowadź wartość zmiennej a.
- Wprowadź wartość zmiennej b.
- Wprowadź wartość zmiennej c.
- Jeżeli a>b przejdź do punktu 5, w przeciwnym wypadku przejdź do punktu 7.
- Jeżeli a>c zmiennej max przypisz wartość zmiennej a, w przeciwnym wypadku zmiennej max przypisz wartość zmiennej c.
- Przejdź do punktu 8.
- Jeżeli b>c zmiennej max przypisz wartość zmiennej b, w przeciwnym wypadku zmiennej max przypisz wartość zmiennej c.
- Podaj wynik - zmienna max.
Schemat blokowy - realizacja w JavaBlock

Realizacja w Blockly

